KITe Java: Make the complex simple
Features:
- Use of full-colored images
- Full control of screen content
- Ability to scale video and superimpose images over each other
- Assign actions to Left/Right/Up/Down, OK (Enter), numeric and colored buttons of remote control
- Use of multiple animation effects:
- Slide (move images)
- Fade (appearance and disappearance)
- Scale video
- Frame-by-frame animation - Automatic scene selection menu creation capability based on presets
- Set actions at the beginning of a chapter or end of a clip
- Conditional/multi-actions and ability to write Java code for advanced usage
- Assign sound effects to buttons (when pressed)
- Disc/movie resume
- Access to GPR and PSR registers
- Combine movies with Playlists
- HDR and Dolby Vision™ support
Screen Shots
1. Designer Window allows you to edit the menu visually:
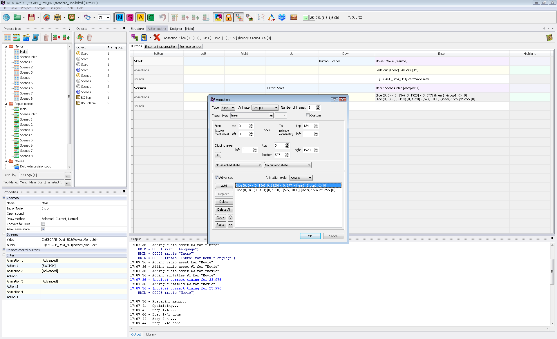
2. Action Matrix allows you to view and edit all the action and animation in the current menu,
Animation edit window - demonstrates how the animation edited:
3. Scenes creation window allows you to add and delete playmarks and set actions for playmark
reaching event:
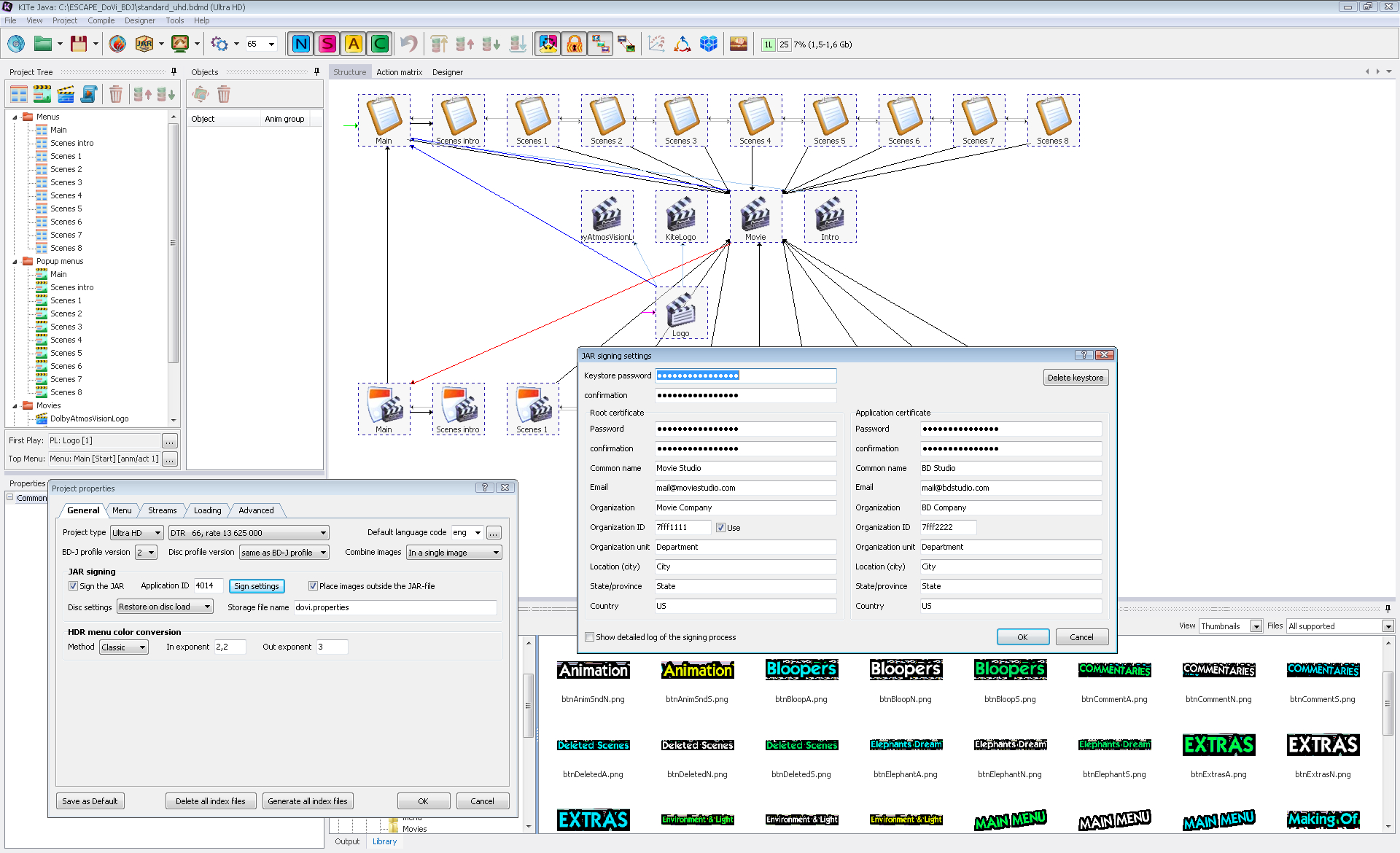
4. The project structure, project properties and JAR signing properties:
5. The project simulation with a debug log allows you to verify the menu before compile: